NMEA GST message on LC29H (DA) with firmware LC29HDANR11A03S (2024/03/19)

Hello,

I have a LC29H(DA) (rover GNSS) with the above firmware version.

How can I get the GST NMEA message?

GST = GNSS Pseudorange Error Statistics

According to the manual, page 6, it should be available, but according to page 102, it can not be set with the PAIR062 command, and the PAIR063 command does not read it.

Please, if possible, send me an updated firmware.

Thank you!

Hi @Bushido

Thank you for reaching out

To enable the GST output, you have to send the following command

$PQTMCFGMSGRATE,W,GST,10B
$PQTMSAVEPAR
5A

Can you let me know your firmware version so i can send you the latest firmware

If you face any difficulty please let me know

Best regards,

1 Like

Thank you for the update. I will try it out tomorrow.
My testing device has firmware LC29HDANR11A03S (2024/03/19).
Best regards.

I use the QGNSS v2.2 Script Send to send the command with checksum type “QGC”:
$PQTMCFGMSGRATE,W,GST,1*0B

I get this error message back:
|Index|Time|Protocol|MsgType|DisplayData|Number|Delay|
|19|01-29 10:38:23.250|PQTM|CFGMSGRATE|$PQTMCFGMSGRATE,ERROR,1*68|7|579|

According to the manual, the error code “1” means invalid parameters:
Numeric - Error code. 1 = Invalid parameters

…need _v5 firmware, 1.5 after 2025-09-12 for GST & ZTA.

1 Like

Thank you for this, where can I get it?

Ask explicitly LC29HDANR11A05S
E.G.
Hi @YongHuang, @Jasper is it possible to have LC29HEANR11A05S
my $PQTMVERNO,LC29HEANR11A04S_RSA,2025/04/02,15:51:16*2D
and do not support GST & ZTA.

1 Like

Will do so Marco, I guess that you mean “ZDA” when you say “ZTA” or is it another message?

1 Like

Yea ZDA, but do the request…

Hi @YongHuang, @Jasper i need LC29H (DA) firmware version LC29HDANR11A05S or newer (> _v5 firmware, 1.5 after 2025-09-12)

My $PQTMVERNO,LC29HDANR11A03S_RSA (,2024/03/19,13:55:31*20) does not support GST and ZDA messages

Thank you!

Hi @Bushido

i will send the firmware via email, please let me know if you have received it

Best regards,

Hi @Profile - YongHuang - Quectel Forums,

Thank you, I have received the file by email: LC29HDANR11A04S_RSA
It looks that this is the appropriate one and that it supports the GTS and ZDA messages for LC29HDA

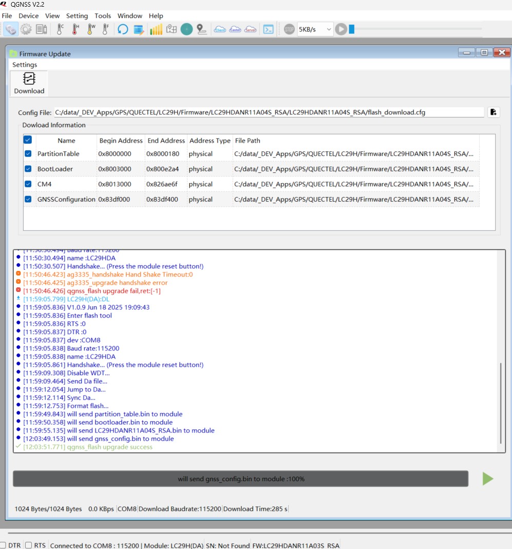
I am trying to upgrade it through QGNSS v2.2 but it is not working.
I keep pressing the board “Reset Button” but nothing happens, I get the attached message.

Please let me know how to proceed. Thank you again.

PS: My board is manufactured by “Waveshare” and it is a HAT for a Raspberry Pi Zero 2WH.
I have tried with the board connected to the Raspberry Pi, and also with the board only connected to the PC via USB, both fail.

@Profile - YongHuang - Quectel Forums
This is the error that I get.

Hi,
Is this new firmware also available for the LC29H EA, and are the GST messages functional in this version?

LC29HEANR11A04S_RSA,2025/04/02,15:51:16*2D
I 'm afraid, the 11A04S for HEA do not support GST.

no firmware after 2025-09-12 for LC29HEA

Hi @Profile - YongHuang - Quectel Forums
I just solved the issue.
Once the GNSS board is connected and the serial port opened in the (QGNSS v2.2) software, you must press the “RESET” button BEFORE pressing the “PLAY” button for Firmware Upgrade.
See attached screenshot.
Now the board has been upgraded to v4 firmware and it gives the GST message.
Fantastic product, thank you!

25 01-30 12:07:12.630 PQTM CFGMSGRATE $PQTMCFGMSGRATE,OK*29 1 0

26 01-30 12:08:41.645 NMEA GST $GNGST,110842.000,1.625,2.130,0.889,53.231,1.787,1.460,3.388*42 89 989

27 01-30 12:08:00.467 PQTM SAVEPAR $PQTMSAVEPAR,OK*72 1 0

1 Like

The ZDA message is also working on the LC29H(DA) with this firmware update

$PQTMCFGMSGRATE,W,ZDA,1*14
$PQTMSAVEPAR*5A

Thank you again!

0 01-30 15:58:35.464 PQTM VERNO $PQTMVERNO,LC29HDANR11A04S_RSA,2025/06/03,09:24:292C 1 0
|0|01-30 16:00:49.632|NMEA|GST|
$GNGST*,150050.000,2.153,2.356,1.104,71.422,2.261,1.288,3.29144|134|987|
|20|01-30 15:58:39.923|PQTM|CFGMSGRATE|**$PQTMCFGMSGRATE,OK
29**|1|0|
|21|01-30 16:00:49.632|NMEA|ZDA|$GNZDA,150050.000,30,01,2026,4D|129|987|
|33|01-30 15:59:15.653|PQTM|SAVEPAR|$PQTMSAVEPAR,OK
72|1|0|

Hey,

any Chance you can send me the latent Firmware for the LC29H(DA). Am trying to use GST, but unfortunately my module runs an older FW.

Many thanks in advance,
Will

Hi @Willy

I have send the latest firmware via email

please let me know if you have received it

Best regards,

Hi, I have the same issue with LC29H(DA). My current firmware is also LC29HDANR11A03S_RSA, 2024/03/19. The module does not output NMEA GST messages, which I need for accuracy statistics. Could you please send me the latest firmware and flash tool? Thank you!